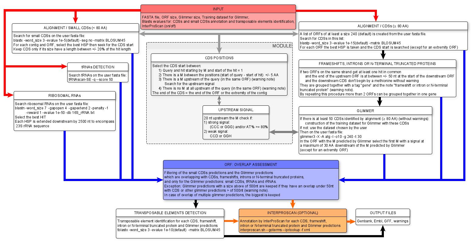
Workflow of MicroAnnot: pdf

Jérémy Tournayre jeremy.tournayre@inrae.fr
Valerie Polonais
Ivan WAWRZYNIAK
Reginald Florian Akossi
Frédéric Delbac
Matthieu Reichstadt
Pierre Souvignet
Eric Peyretaillade eric.peyretaillade@uca.fr